Home > Windows にまつわる e.t.c. > Windows Server / Windows Client OS のカスタム インストール メディアを作成する
このページはサブコンテンツです。検索等でこのページに直接来られた方は以下のメインページも参照してください。
Windows Server / Windows Client OS のカスタム インストール メディアを作成する
http://www.vwnet.jp/Windows/WS16/2017070901/EditISO.htm
Windows Server 標準のインストールメディアでは、以下を対話式に設定する必要があります。
・システムロケール
・プロダクトキー
・ディスク/パーティション設定
・インストールエディション選択
・ソフトウェアライセンス条項への同意
・Administrator パスワード設定
自動応答ファイルはこれらを自動応答し、無操作で OS インストールを完了させるためのパラメーターファイルです。
自動応答ファイルは、install.win から必要情報を得るので、編集場所に install.win にコピーをします。
|
Windows SIM (Windows システム イメージ マネージャー)は Windows Kits にあるので、Windows SIM を起動し、コピーした Install.wim を開きます。

Install.wim を開く際に、PowerShell プロンプトに編集場所のフルパスが表示されているので、これをコピペし、Install.wim を開くのが簡単です。




Install.wim を開き、編集対象を選択し、カタログファイルを作成します。


自動応答ファイルには、対話処理が必要なところを設定すればノンタッチで Windows Server をインストールすることができます。
新しい応答ファイル

Compornents を展開し、応答ファイル設定に必要なコンポーネントをセットします

コンポーネントの先頭には以下のプレフィックスがついてます。
| amd64 | x64 OS 用コンポーネント |
| x86 | x86 OS 用コンポーネント |
| wow64 | Wow 用コンポーネント(使わない) |
Windows Server であれば amd64 だけ設定すれば OK ですね。
コンポーネントを右クリックし、セット先(構成パス)を選択して以下のコンポーネントをセットします。
(x86 OS
の場合は、x86 用コンポーネントプレフィックスの「x86_」に読み替えてください)
| amd64_Microsoft-Windows-International-Core_xxxx_neutral | 7 oobeSystem |
| amd64_Microsoft-Windows-International-Core-WinPE_xxxx_neutral | 1 windowsPE |
| amd64_Microsoft-Windows-Setup_xxxx_neutral | 1 windowsPE |
| amd64_Microsoft-Windows-Shell-Setup_xxxx_neutral | 7 oobeSystem |
| amd64_Microsoft-Windows-TerminalServices-LocalSessionManager_xxxx_neutral | 4 specialize |
Microsoft-Windows-International-Core_xxxx_neutral を 7 oobeSystem
へ
Microsoft-Windows-International-Core-WinPE_xxxx_neutral を 1 windowsPE へ

Microsoft-Windows-Setup_xxxx_neutral を 1 windowsPE へ

Microsoft-Windows-Shell-Setup_xxxx_neutral を 7 oobeSystem へ

Microsoft-Windows-TerminalServices-LocalSessionManager_xxxx_neutral を 4
specialize へ
まずは、システムロケールに関する設定です。

| 構成パス | 1 windowsPE |
| コンポーネント名 | amd64_Microsoft-Windows-International-Core-WinPE_xxxx_neutral |
| ツリー | \ |
| 項目 | 値 |
| InputLocale | 0411:E0010411 |
| SystemLocale | ja-JP |
| UILanguage | ja-JP |
| UserLocale | ja-JP |

| 構成パス | 7 oobeSystem |
| コンポーネント名 | amd64_Microsoft-Windows-International-Core_xxxx_neutral |
| ツリー | \ |
| 項目 | 値 |
| InputLocale | 0411:E0010411 |
| SystemLocale | ja-JP |
| UILanguage | ja-JP |
| UserLocale | ja-JP |

システムロケールなので、タイムゾーンも指定します。
| 構成パス | 7 oobeSystem |
| コンポーネント名 | amd64_Microsoft-Windows-Shell-Setup_xxxx_neutral |
| ツリー | \ |
| 項目 | 値 |
| TimeZone | Tokyo Standard Time |

続いてプロダクトキー

| 構成パス | 1 windowsPE |
| コンポーネント名 | amd64_Microsoft-Windows-Setup_xxxx_neutral |
| ツリー | \UserData\ProductKey |
| 項目 | 値 |
| Key | プロダクトキー |
ボリューム ライセンス認証サービス サーバーを使って認証する場合はプロダクトキーの設定は不要です。
ただし、その場合はボリューム ライセンス用のインストールメディアを使う必要があります。(リテールメディアはプロダクトキー設定のスキップができない)


ディスク設定は、ディスク番号(0, 1, 3 ...)を指定し、初期化指定します。(構成前にパーティションを全て削除する)
| 構成パス | 1 windowsPE |
| コンポーネント名 | amd64_Microsoft-Windows-Setup_xxxx_neutral |
| ツリー | \DiskConfiguration\Disk |
| 項目 | 値 |
| DiskID | ディスク番号 |
| WillWipeDisk | true |
ディスクの数分だけこの設定を作ります。
ディスクを初期化するだけであれば WillWipeDisk true だけを設定します。
(ディスク設定をしないと、対象ディスクは初期化されず、オフラインになるようです)
新しいディスクの挿入

初期化設定

パーティションは、まずパーティションを作成し、その後にパーティションの属性を設定します。
Disk 0 の パーティション構成は、BIOSの場合とUEFIの場合で構成が違います。
■ パーティション作成
CreatePartition
| 構成パス | 1 windowsPE |
| コンポーネント名 | amd64_Microsoft-Windows-Setup_xxxx_neutral |
| ツリー | \DiskConfiguration\Disk\CreatePartitions |
(Extend を true にすると、残り全部の領域を割り当てます)
| 第1パーティション | 第2パーティション | 第3パーティション | ||||||||||
| Extend | Order | Size | Type | Extend | Order | Size | Type | Extend | Order | Size | Type | |
| UEFI | false | 1 | 350 | EFI | false | 2 | 128 | MSR | true | 3 | Primary | |
| BIOS | false | 1 | 350 | Primary | true | 2 | Primary | 不要 | ||||
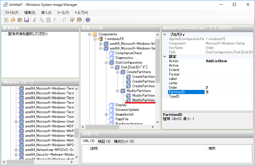
■ パーティション設定
作成した各パーティションを設定します。
ModifyPartitions
| 構成パス | 1 windowsPE |
| コンポーネント名 | amd64_Microsoft-Windows-Setup_xxxx_neutral |
| ツリー | \DiskConfiguration\Disk\ModifyPartitions |
| 第1パーティション | 第2パーティション | 第3パーティション | ||||||||||||||||
| Active | Extend | Format | Letter | Order | PartitionID | Active | Extend | Format | Letter | Order | PartitionID | Active | Extend | Format | Letter | Order | PartitionID | |
| UEFI | 1 | 1 | 2 | 2 | NTFS | C | 3 | 3 | ||||||||||
| BIOS | true | false | NTFS | 1 | 1 | false | false | NTFS | C | 2 | 2 | 不要 | ||||||
| 構成パス | 1 windowsPE |
| コンポーネント名 | amd64_Microsoft-Windows-Setup_xxxx_neutral |
| ツリー | \DiskConfiguration\Disk\CreatePartitions |
第1パーティション
| 項目 | 値 |
| Extend | false(default) |
| Order | 1 |
| Size | 350 |
| Type | EFI |


第2パーティション
| 項目 | 値 |
| Extend | false(default) |
| Order | 2 |
| Size | 128 |
| Type | MSR |


第3パーティション
| 項目 | 値 |
| Extend | true |
| Order | 3 |
| Size | |
| Type | Primary |


■ UEFI のパーティション設定
| 構成パス | 1 windowsPE |
| コンポーネント名 | amd64_Microsoft-Windows-Setup_xxxx_neutral |
| ツリー | \DiskConfiguration\Disk\ModifyPartitions |
第1パーティション
| 項目 | 値 |
| Order | 1 |
| PartitionID | 1 |


第2パーティション
| 項目 | 値 |
| Order | 2 |
| PartitionID | 2 |


第3パーティション
| 項目 | 値 |
| Format | NTFS |
| Letter | C |
| Order | 3 |
| PartitionID | 3 |


次の手順「インストールするエディション」
| 構成パス | 1 windowsPE |
| コンポーネント名 | amd64_Microsoft-Windows-Setup_xxxx_neutral |
| ツリー | \DiskConfiguration\Disk\CreatePartitions |
第1パーティション
| 項目 | 値 |
| Extend | false(default) |
| Order | 1 |
| Size | 350 |
| Type | Primary |


第2パーティション
| 項目 | 値 |
| Extend | false(default) |
| Extend | true |
| Order | 2 |
| Type | Primary |


■ BIOS のパーティション設定
| 構成パス | 1 windowsPE |
| コンポーネント名 | amd64_Microsoft-Windows-Setup_xxxx_neutral |
| ツリー | \DiskConfiguration\Disk\ModifyPartitions |
第1パーティション
| 項目 | 値 |
| Active | true |
| Extend | false |
| Format | NTFS |
| Order | 1 |
| PartitionID | 1 |


第2パーティション
| 項目 | 値 |
| Active | false |
| Extend | false |
| Format | NTFS |
| Letter | C |
| Order | 2 |
| PartitionID | 2 |


次の手順「インストールするエディション」

インストールすエディションは、install.wim のインデックス番号を指定します。
インデックス番号は「dism /Get-WimInfo」で確認します。
|

インストールエディションのインデックス番号を指定します。
| 構成パス | 1 windowsPE |
| コンポーネント名 | amd64_Microsoft-Windows-Setup_xxxx_neutral |
| ツリー | \ImageInstall\\OSImage\InstallFrom\MetaData |

| 項目 | 値 |
| Key | /IMAGE/INDEX |
| Value | インデックス番号 |

インストール先のパーティションを指定します。
| 構成パス | 1 windowsPE |
| コンポーネント名 | amd64_Microsoft-Windows-Setup_xxxx_neutral |
| ツリー | \ImageInstall\\OSImage\InstallTo |
| 項目 | 値 |
| DiskID | 0 |
| PartitionID | インストール先パーティション UEFI : 3 BIOS : 2 |


| 構成パス | 1 windowsPE |
| コンポーネント名 | amd64_Microsoft-Windows-Setup_xxxx_neutral |
| ツリー | \UserData |
| 項目 | 値 |
| AcceptEula | true |


| 構成パス | 7 oobeSystem |
| コンポーネント名 | amd64_Microsoft-Windows-Shell-Setup_xxxx_neutral |
| ツリー | \UserAccounts\AdministratorPassword |
| 項目 | 値 |
| Value | パスワード |

最後に GUI 設定ではないところを設定します。
■ リモートデスクトップを有効にする
| 構成パス | 4 specialize |
| コンポーネント名 | amd64_Microsoft-Windows-TerminalServices-LocalSessionManager_xxxx_neutral |
| ツリー | \ |
| 項目 | 値 |
| fDenyTSConnections | false |

設定が完了したら、自動応答ファイルを AutoUnattend.xml へ出力します。
Install.wim をコピーした際に、自動応答ファイルのフルパスが表示されているので、これをコピペし、AutoUnattend.xml
出力するのが簡単です。



自動応答ファイルは、ISO のルートにセットするとインストール時の自動応答に使われます。
|


Windows セットアップの自動化の概要
https://msdn.microsoft.com/ja-jp/library/hh824950.aspx
Copyright © MURA All rights reserved.