Windows Server を新規インストールする場合は、GUI
で初期設定をしますが、これも自動応答させることができます。
(Windows Server 2012 R2 / 2008 R2 で動作確認しました)
手順は sysprep と重複するところがあるので、「Windows SIM
のインストール」~「自動応答ファイルを作る準備」は、「sysprep の自動応答ファイルの作り方」を見てください。
(新規インストール用の自動応答ファイルは、ISO
イメージに組み込むので、Windows PE のインストール必須です)
sysprep の自動応答ファイルの作り方
http://www.vwnet.jp/Windows/WS12R2/2016071301/sysperp_untitled.htm
インストールメディアから新規インストールする場合、まずインストールメディアの Windows PE が起動してパーティション設定とハードディスクへのファイルのコピーまでを担当し、その後ハードディスクにコピーされた Windows Server が起動されインストールが進みます。
このため、ロケーション情報は Windows PE と インストールする OS の両方に設定します。(GUI では1つしか入力しませんが、内部処理で両方にセットしています)
自動応答ファイルには、対話処理が必要なところを設定すればノンタッチで Windows Server をインストールすることができます。
新しい応答ファイル

応答ファイル設定に必要なコンポーネントをセットします
コンポーネントの先頭には以下のプレフィックスがついてます。
| amd64 | x64 OS 用コンポーネント |
| x86 | x86 OS 用コンポーネント |
| wow64 | Wow 用コンポーネント(使わない) |
Windows Server であれば amd64 だけ設定すれば OK ですね。
コンポーネントを右クリックし、セット先(構成パス)を選択して以下のコンポーネントをセットします。
| amd64_Microsoft-Windows-International-Core_xxxx_neutral | 7 oobeSystem |
| amd64_Microsoft-Windows-International-Core-WinPE_xxxx_neutral | 1 windowsPE |
| amd64_Microsoft-Windows-Setup_xxxx_neutral | 1 windowsPE |
| amd64_Microsoft-Windows-Shell-Setup_xxxx_neutral | 7 oobeSystem |
| amd64_Microsoft-Windows-TerminalServices-LocalSessionManager_xxxx_neutral | 4 specialize |
Microsoft-Windows-International-Core_xxxx_neutral を 7 oobeSystem
へ
Microsoft-Windows-International-Core-WinPE_xxxx_neutral を 1 windowsPE へ

Microsoft-Windows-Setup_xxxx_neutral を 1 windowsPE へ

Microsoft-Windows-Shell-Setup_xxxx_neutral を 7 oobeSystem へ

Microsoft-Windows-TerminalServices-LocalSessionManager_xxxx_neutral を 4
specialize へ
まずは、システムロケールに関する設定です。

構成パス : 1 windowsPE
コンポーネント名 :
amd64_Microsoft-Windows-International-Core-WinPE_xxxx_neutral
ツリー : \
| 項目 | 値 |
| InputLocale | 0411:E0010411 |
| SystemLocale | ja-JP |
| UILanguage | ja-JP |
| UserLocale | ja-JP |

構成パス : 7 oobeSystem
コンポーネント名 :
amd64_Microsoft-Windows-International-Core_xxxx_neutral
ツリー : \
| 項目 | 値 |
| InputLocale | 0411:E0010411 |
| SystemLocale | ja-JP |
| UILanguage | ja-JP |
| UserLocale | ja-JP |

システムロケールなので、タイムゾーンも指定します。
構成パス : 7 oobeSystem
コンポーネント名 : amd64_Microsoft-Windows-Shell-Setup_xxxx_neutral
ツリー : \
| 項目 | 値 |
| TimeZone | Tokyo Standard Time |

続いてプロダクトキー

構成パス : 1 windowsPE
コンポーネント名 : amd64_Microsoft-Windows-Setup_xxxx_neutral
ツリー : \UserData\ProductKey
| 項目 | 値 |
| Key | プロダクトキー |
ボリューム ライセンス認証サービス サーバーを使って認証する場合はプロダクトキーの設定は不要です。
ただし、その場合はボリューム ライセンス用のインストールメディアを使う必要があります。(リテールメディアはプロダクトキー設定のスキップができない)



ディスク設定は、ディスク番号(0, 1, 3 ...)を指定し、初期化指定します。(構成前にパーティションを全て削除する)
構成パス : 1 windowsPE
コンポーネント名 :
amd64_Microsoft-Windows-Setup_xxxx_neutral
ツリー : \DiskConfiguration\Disk
| 項目 | 値 |
| DiskID | ディスク番号 |
| WillWipeDisk | true |
ディスクの数分だけこの設定を作ります。
ディスクを初期化するだけであれば WillWipeDisk true だけを設定します。
(ディスク設定をしないと、対象ディスクは初期化されず、オフラインになるようです)
新しいディスクの挿入

初期化設定

パーティションは、まずパーティションを作成し、その後にパーティションの属性を設定します。
Disk 0 の パーティション構成は、BIOSの場合とUEFIの場合で構成が違います。
■ パーティション作成
CreatePartition
構成パス : 1 windowsPE
コンポーネント名 :
amd64_Microsoft-Windows-Setup_xxxx_neutral
ツリー : \DiskConfiguration\Disk\CreatePartitions
(Extend を true にすると、残り全部の領域を割り当てます)
| 第1パーティション | 第2パーティション | 第3パーティション | ||||||||||
| Extend | Order | Size | Type | Extend | Order | Size | Type | Extend | Order | Size | Type | |
| UEFI | false | 1 | 350 | EFI | false | 2 | 128 | MSR | true | 3 | Primary | |
| BIOS | false | 1 | 350 | Primary | true | 2 | Primary | 不要 | ||||
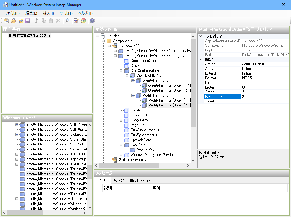
■ パーティション設定
作成した各パーティションを設定します。
ModifyPartitions
構成パス : 1 windowsPE
コンポーネント名 :
amd64_Microsoft-Windows-Setup_xxxx_neutral
ツリー : \DiskConfiguration\Disk\ModifyPartitions
| 第1パーティション | 第2パーティション | 第3パーティション | ||||||||||||||||
| Active | Extend | Format | Letter | Order | PartitionID | Active | Extend | Format | Letter | Order | PartitionID | Active | Extend | Format | Letter | Order | PartitionID | |
| UEFI | 1 | 1 | 2 | 2 | NTFS | C | 3 | 3 | ||||||||||
| BIOS | true | false | NTFS | 1 | 1 | false | false | NTFS | C | 2 | 2 | 不要 | ||||||
構成パス : 1 windowsPE
コンポーネント名 :
amd64_Microsoft-Windows-Setup_xxxx_neutral
ツリー : \DiskConfiguration\Disk\CreatePartitions
第1パーティション
| 項目 | 値 |
| Extend | false(default) |
| Order | 1 |
| Size | 350 |
| Type | EFI |


第2パーティション
| 項目 | 値 |
| Extend | false(default) |
| Order | 2 |
| Size | 128 |
| Type | MSR |


第3パーティション
| 項目 | 値 |
| Extend | true |
| Order | 3 |
| Size | |
| Type | Primary |


■ UEFI のパーティション設定
構成パス : 1 windowsPE
コンポーネント名 :
amd64_Microsoft-Windows-Setup_xxxx_neutral
ツリー : \DiskConfiguration\Disk\ModifyPartitions
第1パーティション

| 項目 | 値 |
| Order | 1 |
| PartitionID | 1 |

第2パーティション

| 項目 | 値 |
| Order | 2 |
| PartitionID | 2 |

第3パーティション

| 項目 | 値 |
| Format | NTFS |
| Letter | C |
| Order | 3 |
| PartitionID | 3 |
次の手順「インストールするエディション」
構成パス : 1 windowsPE
コンポーネント名 :
amd64_Microsoft-Windows-Setup_xxxx_neutral
ツリー : \DiskConfiguration\Disk\CreatePartitions
第1パーティション

| 項目 | 値 |
| Extend | false(default) |
| Order | 1 |
| Size | 350 |
| Type | Primary |

第2パーティション

| 項目 | 値 |
| Extend | false(default) |
| Extend | true |
| Order | 2 |
| Type | Primary |

■ BIOS のパーティション設定
構成パス : 1 windowsPE
コンポーネント名 :
amd64_Microsoft-Windows-Setup_xxxx_neutral
ツリー : \DiskConfiguration\Disk\ModifyPartitions
第1パーティション

| 項目 | 値 |
| Active | true |
| Extend | false |
| Format | NTFS |
| Order | 1 |
| PartitionID | 1 |

第2パーティション

| 項目 | 値 |
| Active | false |
| Extend | false |
| Format | NTFS |
| Letter | C |
| Order | 2 |
| PartitionID | 2 |

次の手順「インストールするエディション」

インストールすエディションは、install.wim のインデックス番号を指定します。
インデックス番号は「dism /Get-WimInfo」で確認します。
| dism /Get-WimInfo /WimFile:[install.wim のフルパス] |
dism 実行例
| PS
C:\> dism /Get-WimInfo /WimFile:C:\Work\install.wim 展開イメージのサービスと管理ツール バージョン: 10.0.14393.0 イメージの詳細: C:\Work\install.wim インデックス: 1 名前: Windows Server 2012 R2 Standard (Server Core インストール) 説明: このオプション (推奨) を選択すると、ほとんどのサーバーの役割とアプリケーションを実行するために必要な構成のみをイン ストールし、管理と保守のコストを削減します。GUI は含まれませんが、Windows PowerShell または他のツールを使用して、ローカ ルまたはリモートでサーバーを完全に管理できます。後で別のインストール オプションに切り替えることができます。「Windows Ser ver のインストール オプション」を参照してください。 サイズ: 7,602,619,135 バイト インデックス: 2 名前: Windows Server 2012 R2 Standard (GUI 使用サーバー) 説明: このオプションは、Server Core インストール上では実行できないアプリケーション用に下位互換性を提供する場合など、GUI が必要なときに便利です。すべてのサーバーの役割と機能がサポートされています。後で別のインストール オプションに切り替える ことができます。「Windows Server のインストール オプション」を参照してください。 サイズ: 13,202,003,477 バイト インデックス: 3 名前: Windows Server 2012 R2 Datacenter (Server Core インストール) 説明: このオプション (推奨) を選択すると、ほとんどのサーバーの役割とアプリケーションを実行するために必要な構成のみをイン ストールし、管理と保守のコストを削減します。GUI は含まれませんが、Windows PowerShell または他のツールを使用して、ローカ ルまたはリモートでサーバーを完全に管理できます。後で別のインストール オプションに切り替えることができます。「Windows Ser ver のインストール オプション」を参照してください。 サイズ: 7,601,688,410 バイト インデックス: 4 名前: Windows Server 2012 R2 Datacenter (GUI 使用サーバー) 説明: このオプションは、Server Core インストール上では実行できないアプリケーション用に下位互換性を提供する場合など、GUI が必要なときに便利です。すべてのサーバーの役割と機能がサポートされています。後で別のインストール オプションに切り替える ことができます。「Windows Server のインストール オプション」を参照してください。 サイズ: 13,197,935,613 バイト 操作は正常に完了しました。 |
インストールエディションを指定します。
構成パス : 1 windowsPE
コンポーネント名 : amd64_Microsoft-Windows-Setup_xxxx_neutral
ツリー :
\ImageInstall\\OSImage\InstallFrom\MetaData

| 項目 | 値 |
| Key | /IMAGE/INDEX |
| Value | インデックス番号 |

インストール先のパーティションを指定します。
構成パス : 1 windowsPE
コンポーネント名 : amd64_Microsoft-Windows-Setup_xxxx_neutral
ツリー : \ImageInstall\\OSImage\InstallTo
| 項目 | 値 |
| DiskID | 0 |
| PartitionID | インストール先パーティション UEFI : 3 BIOS : 2 |


構成パス : 1
windowsPE
コンポーネント名 : amd64_Microsoft-Windows-Setup_xxxx_neutral
ツリー : \UserData
| 項目 | 値 |
| AcceptEula | true |


構成パス : 7 oobeSystem
コンポーネント名 :
amd64_Microsoft-Windows-Shell-Setup_xxxx_neutral
ツリー :
\UserAccounts\AdministratorPassword
| 項目 | 値 |
| Value | パスワード |

※ Windows Server 2008 R2 にはこの設定項目がありません
最後に GUI 設定ではないところを設定します。
■ リモートデスクトップを有効にする
構成パス : 4 specialize
コンポーネント名 :
amd64_Microsoft-Windows-TerminalServices-LocalSessionManager_xxxx_neutral
ツリー
: \
| 項目 | 値 |
| fDenyTSConnections | false |

設定が完了したら、自動応答ファイルを AutoUnattend.xml へ出力します。
後で所定場所に置くので、出力先は任意場所で良いです。

自動応答ファイルを USB メモリーに入れてインストールメディアからのインストールをすると、自動応答ファイルを読み込んで自動インストールが可能です。
Windows セットアップの自動化の概要 - 応答ファイルの暗黙的な検索の順序
https://msdn.microsoft.com/ja-jp/library/hh824950.aspx
テストでこの方法は良いのですが、実展開の場合に USB メモリーを刺すのは現実的ではないで、インストールメディアに自動応答ファイルを組み込みます。
まずは、ブータブルな ISO を作るため、Windows PE モジュールをインストールします。
「展開およびイメージング ツール環境」を開き、copype コマンドでモジュールをセットします。

| md C:\Temp copype amd64 C:\Temp\PE_x64 |

自動応答ファイルを ISO に組み込む場合は、ルートディレクトリに自動応答ファイルを置きます。
インストールメディアをマウントして、適当なフォルダーに中身をすべてコピーします。(C:\Temp\ISO にコピーした想定)
コピーした先の C:\Temp\ISO に自動応答ファイル(AutoUnattend.xml)をコピーします。

準備ができたら、oscdimg で、インストールメディアの ISO ファイルにします。
変数が自由に使えるので、PowerShell プロンプトで作業します。
| # 作成する ISO ファイル名 $ISOFile = "C:\Temp\WS12R2_UEFI_STD_untouch.iso" # ISO にするフォルダ $ISOBase = "C:\Temp\ISO" # PE モジュール $PE = "C:\Temp\PE_x64" # アーキテクチャ $Architecture = "amd64" # ISO 作成 $Command = "`"C:\Program Files (x86)\Windows Kits\10\Assessment and Deployment Kit\Deployment Tools\" + $Architecture + "\Oscdimg\oscdimg`" -m -o -u2 -udfver102 -bootdata:2#p0,e,b" + $PE +"\fwfiles\etfsboot.com#pEF,e,b" + $PE + "\fwfiles\efisys.bin $ISOBase $ISOFile" cmd /c $Command |
出来上がった ISO ファイルは Hyper-V にマウントするなり、USB メモリーに出力するなり、DVD に焼くなりはお好みでどうぞ。
sysprep 起動直後にスクリプトを自動実行する
http://www.vwnet.jp/Windows/WS12R2/AutoexecAfterSysprep.htm
Windows Server 2016 インストール メディア に KB を適用する
http://www.vwnet.jp/Windows/WS16/2016101001/OfflineKBInstall4InstallISO.htm
Windows Server / Windows Client OS のカスタム インストール メディアを作成する
http://www.vwnet.jp/Windows/WS16/2017070901/EditISO.htm
![]()
![]()
Copyright © MURA All rights reserved.